THG-Quote RFNBO: So funktioniert’s in Deutschland
RFNBO, also nicht-biomassebasierte erneuerbare Kraftstoffe, sind meist strombasierte Stoffe wie Wasserstoff, synthetisches Methan oder Methanol sowie eDiesel und eBenzin, die sehr strenge Nachhaltigkeitskriterien bezüglich Erneuerbarkeit und THG-Emissionen erfüllen müssen. Diese lassen sich auf die EE-Ziele der Erneuerbaren Energien Richtlinie der EU anrechnen, etwa im Verkehr oder der Industrie. Vor allem im Verkehr lassen sich durch die THG-Minderungsquote attraktive Zusatzerlöse erzielen, allerdings nur für die Inverkehrbringer, also bspw. eine Raffinerie oder einen Betreiber einer Wasserstoff-Tankstelle.
Wie? Das erklären wir in diesem Beitrag zur THG-Quote RFNBO.
Die 4 entscheidenden Schritte für den THG-Quotenhandel mit RFNBO
1. RFNBO-Zertifizierung: Der erste Meilenstein
Bevor RFNBO-Kraftstoffe wie Wasserstoff produziert und gehandelt werden können, muss nachgewiesen sein, dass das Produkt die EU-Kriterien für erneuerbare Kraftstoffe nicht-biologischen Ursprungs erfüllt. Hierzu müssen die Produktionsanlagen wie bspw. der Elektrolyseur, als auch nachfolgende Händler bspw. über die Systeme von REDCert, ISCC oder CertifHy zertifiziert werden. Erst ab Erteilung eines gültigen Anlagen-Zertifikats darf RFFNBO erzeugt werden. Tankstellen müssen jedoch nicht zertifiziert werden.
Praxistipp: Nutzt spezialisierte Softwarelösungen, um die komplexe Datenerfassung und Berechnung der THG-Bilanz zu vereinfachen, die für den Zertifizierungs-Prozess zwingend ist. So spart ihr Zeit und minimiert Fehlerquellen. Mehr dazu und zur Zertifizierung findet ihr auf: https://www.greentrax.de/hydromize-rfnbo-zertifizierung
2. Nachhaltigkeitsnachweise (Proof of Sustainability/PoS) für die THG-Quote RFNBO
Ohne einen Nachhaltigkeitsnachweis (PoS) für die entsprechend produzierten und gelieferten RFNBO gibt es keine Anrechnung auf die THG-Quote, da der Inverkehrbringer (bspw. eine Raffinerie oder der Betreiber einer Wasserstoff-Tankstelle) diese Nachweise bzw. Teilnachweise für die Quotenanmeldung beim Hauptzollamt benötigt. Einzig sog. Processing Units, also Produktionsanlagen wie Elektrolyseure oder Methanisierungsanlagen, sind berechtigt, PoS auszustellen. Diese werden bspw. gemeinsam mit dem Lieferschein und der RFNBO-Lieferung an den Abnehmer, bspw. einen Händler übergeben. Es ist jedoch auch möglich, die entsprechenden PoS nachträglich auszustellen. Wichtig ist vor allem, dass PoS nur ausgestellt und übertragen werden dürfen, die auch mit einer physischen Lieferung einhergehen – ein sog. Book&Claim ist nicht erlaubt. Händler dürfen bestimmte Angaben, wie beliefertes Unternehmen, im PoS anpassen, jedoch keine kritischen Angaben wie die THG-Intensität des RFNBO. Folgende Schritte sind in der Praxis zu beachten:
Registrierung beim Umweltbundesamt (UBA): Ihr müsst euer zertifiziertes Unternehmen als Produzent bzw. als Händler beim UBA registrieren.
Nachhaltigkeitsnachweis erstellen: Tragt als Produzent alle relevanten Daten in den PoS ein (z. B. Herkunft des Stroms, THG-Einsparung, Produktionsmenge). Für den Quotenhandel sollte entsprechend das Template des UBA genutzt werden.
Einreichung der PoS beim UBA: Jede Ausstellung und Weitergabe bzw. Änderung eines PoS muss zwingend dem UBA übermittelt werden. Auch Anträge für die Ausstellung von Teilnachweisen müssen beim UBA eingehen. Diese sind bspw. nötig, um die PoS so zuzuschneiden, damit sie den zum Jahresende tatsächlich vertankten Mengen RFNBO entsprechend und im Idealfall jedes kg an RFNBO auch für die Quote genutzt werden kann. Künftig soll ein Register des UBA genutzt werden bzw. die Unions-Datenbank der EU.
3. THG-Minderung und Quotenerlöse berechnen: Wie viel ist Ihr Kraftstoff wert?
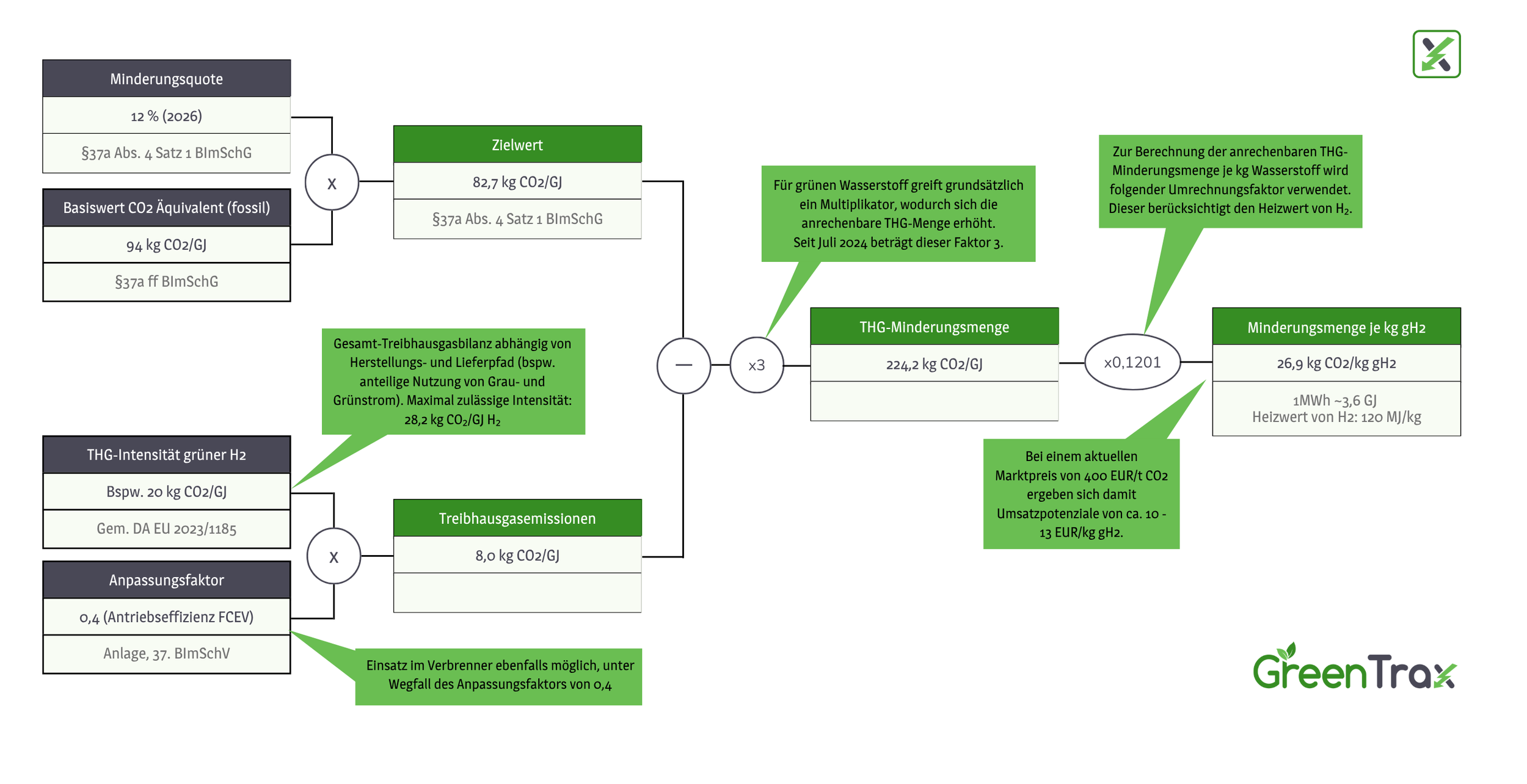
Die THG-Minderungsmenge, die bspw. GreenTrax für euch im Quotenhandel vermarkten kann, hängt von der THG-Intensität eures RFNBO-Kraftstoffs ab. Diesen könnt ihr dem PoS entnehmen. Das bedeutet aber auch, dass im Gegensatz zum Quotenhandel für Strom, die THG-Minderungsmenge variabel ist. Die Abgabe von RFNBO bspw. über eine mit PPA-Strom belieferte Tankstelle in räumlicher Nähe zum Elektrolyseur vermeidet zusätzliche Emissionen für den Transport und die Verteilung, sodass es hier möglich ist, eine THG-Intensität von nahezu Null zu erzielen. In einem solchen best-case Szenario ist es möglich, die THG-Minderung um 15 % zu erhöhen im Vergleich zum worst-case mit einer THG-Intensität von 28,2 g CO2e/MJ RFNBO (entspricht der gesetzlich vorgegebenen Mindesteinsparung von 70 %).
Das nachfolgende Schaubild zeigt auf, wie man von der THG-Intensität des RFNBO zur konkreten THG-Minderung für die THG-Quote gelangt bei Nutzung in Brennstoffzellenfahrzeugen. Wichtig: Die berechnete THG-Minderung ist nicht konstant. Sie ist abhängig von der THG-Minderungsquote (diese erhöht sich jedes Jahr), von der THG-Intensität eures Kraftstoffs und davon, wo das RFNBO genutzt wird – beim Verbrenner oder eingesetzt in der Raffinerie entfällt der Faktor für die Antriebseffizienz.
Sobald die THG-Minderungsmenge feststeht, benötigt man nur noch den erzielbaren Preis am Quotenmarkt. Hier muss man sich am sogenannten No-Cap Preis für THG-Quoten orientieren, wie er auch für die Vermarktung von Ladestrom genutzt wird. Damit multipliziert man die THG-Minderungsmenge und hat eine Orientierung, wie viel sich für den RFNBO am Quotenmarkt erzielen lässt. Künftig wird auch eine Unterquote für RFNBO einsetzen, die zusätzlich den Quotenpreis für RFNBO erhöht. Hierdurch ist zu erwarten, dass mit RFNBO mehr Erlöse erzielt werden als über Ladestrom.
Wichtig: Direkt am Quotenhandel teilnehmen, dürfen nur die Inverkehrbringer von RFNBO, also bspw. eine Raffinerie, die RFNBO im Raffinerieprozess einsetzt, oder der Betreiber einer betrieblichen oder öffentlichen Wasserstoff-Tankstelle. Als Betreiber gilt laut Gesetz diejenige Person, die die wirtschaftliche Verfügungsmacht über den technischen Betrieb besitzt.
4. Quotenhandel mit RFNBO
Als Betreiber einer Wasserstoff-Tankstelle erhaltet ihr die PoS für die tatsächlich gelieferten RFNBO. Diese dürfen nicht an andere Teilnehmer übertragen werden, solange nicht auch die physische Verladung an RFNBO damit verbunden ist (Book&Claim nicht möglich). Grundsätzlich muss derQuotenhandel mit Frist vom 15.04. des Folgejahres bei der Biokraftstoffquotenstelle/ HZA abgeschlossen sein. In der Regel wird diese Frist jedoch verlängert, bspw. lag die Frist für das Verpflichtungsjahr 2025 beim 1. Juni 2026.
Für diejenigen Mengen, die ihr nachweislich an den Endverbraucher abgesetzt habt (Verbrenner oder Brennstoffzellenfahrzeuge), könnt ihr die PoS für den Quotenhandel nutzen. Hierzu kann es erforderlich sein, Teilnachweise zu beantragen, um die PoS an die vertankten Mengen anzupassen. Es muss nachweisbar sein, wie viel der vertankten Mengen je Monat durch RFNBO gedeckt waren oder durch andere Kraftstoffe wie grauen oder low-carbon-Wasserstoff. Hierbei müssen also auch Speicher (etwa Mitteldruckspeicher zur Belieferung zwischen Trailer und Tankstelle) berücksichtigt werden, um die korrekte Bilanz zu ziehen. Sollten Trailer-Lieferungen nur teilweise RFNBO beinhalten, muss auch das berücksichtigt werden.
Wir von GreenTrax übernehmen für unsere Kunden den kompletten Quotenhandel bestehend aus:
Vermittlung von Preis und Abnehmer für die Quote (sog. quotenverpflichtetes Unternehmen). Hierbei können wir auf unsere langjährige Handels-Expertise zurückgreifen mit eng gewachsenen Handels-Partnern.
Bereitstellung unserer Quotenhandelsverträge
Prüfung der Tankprotokolle, Lieferscheine und PoS auf Korrektheit (sofern Letztere nicht ohnehin über unsere Software Hydromize ausgestellt)
Mengenbilanz und PoS-Zuteilung
Ausstellung von Teilnachweisen
Form- und fristgerechte Einreichung bei den für den Quotenhandel zuständigen Behörden
Bestätigung der Quotenanmeldung ggü. dem Abenhmer und Auszahlung der Quotenerlöse an euch.
Fazit: THG-Quote RFNBO – lohnt sich das?
Ja! Der THG-Quotenhandel bietet neue Erlösströme für die Inverkehrbringer von grünem Wasserstoff und RFNBO-Kraftstoffen, aber indirekt auch für die Produzenten und Händler, da sich mit RFNBO höhere Absatzpreise erzielen lassen. Die Nachfrage steigt: Durch die geplante Unterquote für RFNBO und die Dreifachanrechnung wird der Markt immer attraktiver und verspricht einen verlässlichen Absatz.
Ihr wollt RFNBO für den Quotenhandel nutzen? GreenTrax unterstützt euch bei der RFNBO-Zertifizierung, PoS-Generierung und Verwaltung sowie dem Quotenhandel.

